Publication des échelles phénologiques sur le Web
Découvrez grâce à ce retour d’expérience comment les échelles phénologiques deviennent accessibles et comparables grâce aux technologies du Web sémantique. Explorez les outils et méthodes qui facilitent leur publication et leur réutilisation sur le Web.
Une collaboration entre les unités INRAE (MISTEA, AGAP, MAIAGE, DipSO), Cnrs (CEFE), le CATI CODEX, l’entreprise Elzeard, l’Institut Français du Vin (IFV), l’institut Terres Inovia et l’ACTA.
Auteur : Catherine Roussey
Contributeur : Florence Amardeilh, Amira Azizan, Stephan Bernard, Robert Bossy, Evelyne Costes, Marine Courtin, Baptiste Darnala, Christian Debord, Xavier Delpuech, Isabelle Farrera, Matthieu Hirschy, Clément Jonquet, Marc Raynal, Frédéric Salvi, François-Xavier Sennesal, Anne Tireau, Marc Vergnes. Voir la liste complète
Un enjeu en agronomie : créer un cadre méthododologique pour la description des stades phénologiques des plantes cultivées
L’étude phénologique d’une plante consiste à observer à quelle date les stades apparaissent. Un stade phénologique, ou stade de développement des plantes, caractérise une phase de développement de la plante pendant son cycle de vie. Les variations temporelles sur l’apparition d’un stade peuvent dépendre du climat ou d’autres facteurs comme la variété de la plante. Une échelle phénologique est un ensemble de stades. Plusieurs échelles phénologiques existent par espèce cultivée, par exemple BBCH, Eichhorn-Lorenz, Bagglioni, IFV Epicure et IFV label pour la vigne. L’échelle phénologique BBCH améliorée (Biologische Bundesanstalt, Bundessortenamt und CHemische Industrie) propose une codification homogène des stades de développement communs à différentes espèces végétales cultivées. BBCH décrit plusieurs échelles : l’échelle générale et des échelles spécifiques par culture (dites « échelles individuelles »).
Le projet ANR « Des Données aux Connaissances en Agronomie et Biodiversité » (D2KAB) puis le projet CASDAR « Standardiser les données expérimentales et techniques pour faciliter leur réutilisation et accélérer l’innovation et le développement agricole : application aux travaux sur les biosolutions » (STAR) ont créé un cadre méthodologique pour la description sémantique des stades de développement des plantes fondé sur l’ontologie « BBCH-based Plant Phenological Description Ontology » (PPDO). L’Institut Français de la Vigne et du vin (IFV) et Terres Inovia ont aligné leurs échelles internes existantes avec les échelles BBCH.
L’objectif principal de ce travail est de mettre à disposition les échelles phénologiques standardisées et leurs stades de développement pour en faciliter la réutilisation et la comparaison. En alignant ces échelles, nous permettons de consolider les observations phénologiques provenant de multiples sources et acteurs, même si ces sources sont variées et hétérogènes. Ainsi des sources de données multiples et hétérogènes contenant des observations phénologiques pourront être comparées dans le but d’étudier par exemple le comportement des végétaux face aux changements climatiques.
Mise en oeuvre de la méthode Linked Open Terms pour produire l’ontologie PPDO et les graphes des échelles par culture
Nous avons réutilisé et adapté la méthode Linked Open Terms (LOT) de publication des données sur le Web à l’aide des technologies Web Sémantique. Tout d’abord l’ontologue a produit l’ontologie « BBCH-based Plant Phenological Description Ontology » (PPDO) pour définir un schéma de représentation unifiée des échelles et de leurs stades fondée sur la codification BBCH. Ensuite, les agronomes ont cherché des sources de référence publiées dans des revues techniques ou scientifiques décrivant les échelles de leur choix. A partir de ces sources, les agronomes ont ensuite ont enrichi ou corrigé les définitions en langue naturelle des différents stades dans des fichiers CSV conçus par l’ontologue. Ce dernier a ensuite collaboré avec les agronomes pour aligner entre eux les stades des échelles d’une même culture. Des diagrammes ont été réalisés pour documenter les alignements, comme le montre la Figure 1.
Les lignes bleu clair, les lignes rouges et les lignes vertes représentent les alignements proposés dans des articles de revue (un par couleur) entre les stades de 5 échelles de la vigne : BBCH, Eichhorn-Lorenz, Bagglioni, IFV Epicure et IFV label. Les traits noirs pleins représentent les alignements de type exact. Les traits noirs en pointillés représentent les alignements de type proche.
Les fichiers CSV ont été utilisés pour produire le graphe qui instance l’ontologie PPDO et décrit les échelles d’une même culture (ou groupe de culture), leurs stades et les alignements entre les stades d’échelles distinctes. Ces fichiers CSV ont été utilisés en entrée du plugin Cellfie de Protégé pour générer le fichier RDF décrivant le graphe. Le fichier RDF a été stocké dans un SPARQL endpoint pour permettre une interrogation en SPARQL.
Une documentation HTML a été produite à partir du fichier RDF. L’ensemble des fichiers (CSV, RDF, …) ont été sauvegardé dans un dépôt Git. Chaque fichier contenant le graphe des échelles d’un groupe de cultures a été documenté avec un lien vers un fichier du dépôt Git. Chaque graphe de groupe de culture a été référencé dans Recherche Data Gouv et a ainsi obtenu un DOI.
Outils et technologies
- Google Sheet pour le partage des fichiers CSV
- Forge INRAE pour le dépôt Git
- Le logiciel Protégé et le plugin Cellfie pour la transformation de CSV en RDF utilisé lors de la création et mise à jour de l’ontologie et des graphes associés
- Draw.io pour les diagrammes documentant les alignements
- Apache Jena-Fuseki comme triplestore pour interroger les graphes en SPARQL
- Nginx comme serveur HTTP pour le déréférencement des URI
- Les conversions entre les différents formats déréférençables sont obtenus avec rdfpipe
- La version HTML est réalisée à l’aide d’un script
- AgroPortal pour la publicité sur le Web
- Le portail Recherche Data Gouv pour obtenir un DOI pour les graphes des échelles alignées par groupe de culture
Une ontologie créée pour uniformiser la description des échelles phénologiques et leurs stades : PPDO
BBCH-based Plant Phenological Description Ontology (PPDO) est une extension du vocabulaire Simple Knowledge Organisation System (SKOS) [ALISTAIR, SEAN 2009]. SKOS permet de représenter des termes et leurs définitions en langues naturelles sous forme de concepts et de construire un réseau de concepts. Un modèle SKOS est un premier modèle qui ne nécessite pas de formalisation logique contraignante. Comme le montre la Figue 2, un stade est représenté comme une instance de skos:Concept. Une échelle phénologique, i.e. un ensemble de stades, est représentée comme une instance de skos:ConceptScheme. Le diagramme de la Figure 2 utilise le langage CHOWLK fondé sur UML pour présenter une instanciation des classes de l’ontologie PPDO.
Plus exactement, la classe ppdo:GrowthStage est une sous-classe de skos:Concept. Cette classe est ensuite spécialisée en deux sous-classes, une classe pour les stades principaux et une autre pour les stades secondaires. Ces deux classes sont des classes définies pour expliciter le fait que chaque instance doit être liée à une instance de la classe ppdo:StageDivision par la propriété objet ppdo:hasRank. Ainsi, toute instance de la classe ppdo:GrowthStage liée à l’individu ppdo:principal, sera automatiquement classée comme instance de la classe ppdo:PrincipalGrowthStage et toute instance de la classe ppdo:GrowthStage liée à l’individu ppdo:secondary sera automatiquement classée comme instance de la classe ppdo:SecondaryGrowthStage.
Chaque ensemble des stades phénologiques partageant le même code BBCH (par exemple le stade secondaire BBCH 00) sera représenté par une sous-classe de ppdo:GrowthStage. Une classe regroupe donc l’ensemble des stades similaires des échelles BBCH (génériques et individuelles). Ce découpage en classe permet de retrouver facilement l’instance représentant le stade d’une échelle BBCH donnée.
La figure 2 présente des exemples de classes de PPDO. Dans cet exemple, la classe intitulée ppdo:SecondaryStage00 représente l’ensemble des stades secondaires BBCH 00 de toutes les échelles BBCH (génériques ou individuelles).
Seize échelles phénologiques sémantisées, ouvertes et réutilisables par des applications
Seize échelles phénologiques ont été décrites avec PPDO, publiées sur le Web et sont visibles sur Agroportal : 2 échelles générales (ppd-gen), 5 échelles phénologiques de la vigne (ppd-gv https://doi.org/10.57745/YVM7VH), 3 échelles individuelles BBCH des légumes (ppd-lvfh, ppd-rsv, ppd-sol) , 1 échelle pour les céréales (ppd-cr) et 3 échelles pour les fruits (ppd-stf, ppd-pof) dont 1 échelle pour l’olivier (ppd-olt https://doi.org/10.57745/E33CXX), deux échelles du colza (ppd-osr). D’autres échelles des cultures oléagineuses sont en cours de publication avec le soutien de Terres Inovia.
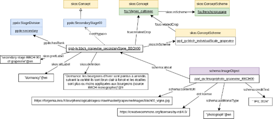
Un stade est représenté par une instance d’une des classes de PPDO et donc une instance de skos:Concept. Comme le montre l’exemple de la Figure 3, un stade est décrit avec des labels multilingues préférés et alternatifs. Une échelle phénologique est représentée comme une instance de la classe skos:ConceptScheme. Un stade est lié à son échelle par la propriété skos:inScheme. Un stade secondaire est lié à son stade principal par la propriété skos:broader. Un stade est liée à une image par la propriété schema :subjectOf.
Chaque échelle et chaque stade porte un identifiant unique global, un URI, qui permet d’y faire référence dans un jeu de données par exemple. L’URI permet d’accéder à la page de documentation de l’échelle ou du stade. Comme le montre la Figure 4, les stades sont illustrables par des images.
Apports de la sémantique
🔒Il est difficile de faire correspondre les différentes échelles d’observation en raison des divergences dans les entités observées y compris au sein d’une même culture. En effet, les échelles BBCH par exemple semblent mal adaptées pour les cultures à croissance ou à floraison indéterminées comme le colza par exemple. Ainsi, les instituts techniques ont proposé des échelles plus adaptées.
✅Nous avons mis en place une approche de déclaration des alignements entre stades à l’aide du vocabulaire SKOS. Proposer une visualisation des alignements issus de la littérature ou déclarés par des experts aide les agronomes à obtenir une vision globale des alignements entre échelles.
Un résultat concret pour les agronomes
Les alignements entre les échelles de la vigne ont permis de mettre à jour et de documenter le code de transfert des observations phénologiques du système d’information Epicure de l’Institut Français du Vin vers Epiphyt. Epiphyt est le système d’information de l’épidémiosurveillance qui permet de connaître en temps réel la situation phytosanitaire globale sur le territoire pour chaque filière végétale.
Plus généralement, la publication des échelles et des stades sur le Web, grâce aux technologies du Web Sémantique, favorise leur diffusion et simplifie leur appropriation et leur réutilisation, notamment dans les systèmes d’information de l’écosystème agricole. Ainsi il nous est maintenant possible de réutiliser ces stades pour déclarer des observations phénologiques que ce soit dans les variables de système d’information comme OpenSILEX ou pour l’extraction d’information à partir de textes comme les bulletins agricoles [Yacoubi et al, 2024].
- ALISTAIR, B. SEAN. SKOS Simple Knowledge Organization System. W3C Recommendation, W3C, 2009.https://www.w3.org/TR/skos-reference/
- POVEDA-VILLALÓN, A. FERNÁNDEZ-IZQUIERDO, M. FERNÁNDEZ-LÓPEZ, et al. LOT: An industrial oriented ontology engineering framework. Engineering Applications of Artificial Intelligence, 2022, vol. 111, p. 104755.https://doi.org/10.1016/j.engappai.2022.104755
- ROUSSEY, X. DELPUECH, F. AMARDEILH, S. BERNARD, C. JONQUET. Semantic Description of Plant Phenological Development Stages, starting with Grapevine. In Proceedings of 14th international conference on Metadata and Semantics Research Conference (MTSR), Madrid, Spain, 2-4 December 2020. In: Garoufallou E., Ovalle-Perandones MA. (eds) Metadata and Semantic Research. MTSR 2020. Communications in Computer and Information Science (CCIS), vol 1355. Springer, Cham, p 257-268. https://dx.doi.org/10.1007/978-3-030-71903-6_25 , (hal-02996846) .
- ROUSSEY, M. COURTIN, R. BOSSY, S. BERNARD, X. DELPUECH, L. DELBAC. Description sémantique des stades de développement phénologique des plantes, et extraction de nouveaux labels. Revue Ouverte d’Intelligence Artificielle, Post-actes de la conférence Ingénierie des Connaissances (IC 2021-2022-2023), Volume 6 (2025) no. 1-2, pp. 157-178. (hal-05380086) https://doi.org/10.5802/roia.97
- YACOUBI AYADI, S. BERNARD, R. BOSSY, M. COURTIN, B. GATES HAPPI HAPPI, P. LARMANDE, F. MICHEL, C. NEDELLEC, C. ROUSSEY,C. FARON. A unified approach to publish semantic annotations of agricultural documents as knowledge graphs. Smart Agricultural Technology, Volume 8, August 2024, doi:10.1016/j.atech.2024.100484, (hal-04669638)
Ontologie PPDO
- URI: https://opendata.inrae.fr/ppd-def
- Git : https://forge.inrae.fr/bsv/phenologicalstages
- Agroportal http://agroportal.lirmm.fr/ontologies/PPDO
- DOI : https://doi.org/10.15454/TIMQHW
- SPARQL Endpoint https://opendata.inrae.fr/ppd-def/sparql
Citer PPDO : ROUSSEY, Catherine; AMARDEILH, Florence; DELPUECH, Xavier; RAYNAL, Marc; JONQUET, Clement, 2021, « BBCH-based Plant Phenological Description Ontology« , https://doi.org/10.15454/TIMQHW, Recherche Data Gouv, V1
Graphe des échelles de la vigne : PPD_GV
- URI: https://opendata.inrae.fr/ppd-res/grapevine
- Git : https://forge.inrae.fr/bsv/phenologicalstages/-/tree/master/grapevine?ref_type=heads
- Agroportal https://AgroPortal.lirmm.fr/ontologies/PPD-GV
- DOI : https://doi.org/10.57745/YVM7VH
- SPARQL Endpoint https://opendata.inrae.fr/ppd-res/grapevine/sparql
INRAE (2026), Publication des échelles phénologiques sur le Web, https://vocabulaires-ouverts.inrae.fr/publication-des-echelles-phenologiques-sur-le-web
Catherine Roussey
Sophie Aubin et Magalie Weber
Date de création : 26 février 2026


